Як змінити політику підключення до Інтернету для Станції завантаження?
Зміна політики підключення до Інтернету для вбудованого торрент-клієнта Transmission стала можливою, починаючи з версії KeeneticOS 3.1 в інтерфейсі командного рядка маршрутизатора.
Для подальшого налаштування вам знадобляться налаштовані резервні підключення, що забезпечують доступ до зовнішніх мереж, і налаштований торрент-клієнт Transmission. У нашому прикладі це буде підключення з інтерфейсом Wireguard.
В інтерфейсі командного рядка (CLI) маршрутизатора введіть такі команди:
1. Перевірте доступні політики підключення:
(config)> show ip policy
policy, name = Policy2, description = Tunnel:
mark: ffffd02
table: 44
route:
destination: 0.0.0.0/0
gateway: 0.0.0.0
interface: Wireguard1
metric: 0
proto: boot
floating: no
route:
destination: 10.1.30.0/24
gateway: 0.0.0.0
interface: Guest
metric: 0
proto: boot
floating: no
route:
destination: 192.168.11.0/24
gateway: 0.0.0.0
interface: Home
metric: 0
proto: boot
floating: no
policy, name = Policy3, description = Modem:
mark: ffffd03
table: 45
route:
destination: 0.0.0.0/0
gateway: 192.168.8.1
interface: CdcEthernet0
metric: 0
proto: boot
floating: no
route:
destination: 10.1.30.0/24
gateway: 0.0.0.0
interface: Guest
metric: 0
proto: boot
floating: no
route:
destination: 192.168.8.0/24
gateway: 0.0.0.0
interface: CdcEthernet0
metric: 0
proto: boot
floating: no
route:
destination: 192.168.11.0/24
gateway: 0.0.0.0
interface: Home
metric: 0
proto: boot
floating: no2. Призначте потрібну політику. У нашому прикладі це Policy2 з назвою Tunnel, в якій за замовчуванням налаштовано резервне підключення з інтерфейсом Wireguard1:
(config)> torrent policy Policy2
Torrent::Client: Policy Policy2 applied.3. Збережіть налаштування:
(config)> system configuration save
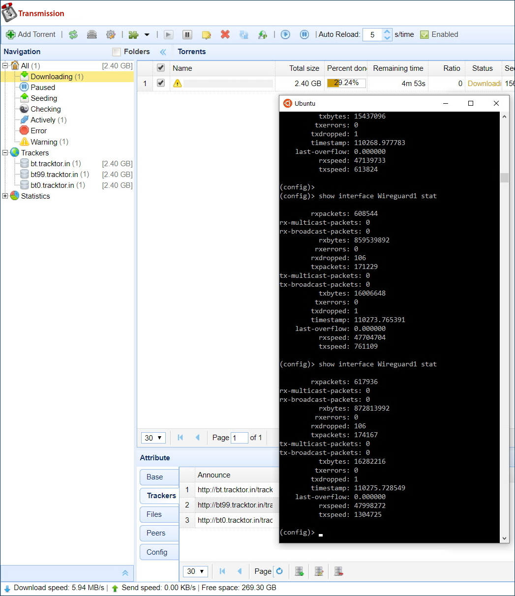
Core::ConfigurationSaver: Saving configuration...4. Переконайтеся, що торрент-файл завантажується через інтерфейс Wireguard1:
(config)> show interface Wireguard1 stat
rxpackets: 1288057
rx-multicast-packets: 0
rx-broadcast-packets: 0
rxbytes: 1825402984
rxerrors: 0
rxdropped: 106
txpackets: 362250
tx-multicast-packets: 0
tx-broadcast-packets: 0
txbytes: 34256576
txerrors: 0
txdropped: 1
timestamp: 110426.869614
last-overflow: 0.000000
rxspeed: 59760619
txspeed: 616058
У вебінтерфейсі маршрутизатора на сторінці Системний монітор:

Наступний рядок тепер має бути у файлі конфігурації running-config:
(config)> cat ndm:/running-config
file, name = ndm:/running-config:
torrent
rpc-port 8090 public
peer-port 51413
directory WD:/components/transmission
policy Policy2Щоб відновити налаштування за замовчуванням, виконайте наступні команди:
(config)>no torrent policyTorrent::Client: Policy cleared. (config)>system configuration saveCore::ConfigurationSaver: Saving configuration...