How to change an Internet connection policy for Download Station?
Changing the Internet connection policy for the built-in Transmission torrent client is now possible starting with KeeneticOS 3.1 in the router's command-line interface.
For further setup, you'll need configured backup connections that provide access to external networks and a configured Transmission torrent client. In our example, this will be a connection with the Wireguard interface.
In the router's command-line interface (CLI), enter the following commands:
1. Check the available connection policies:
(config)> show ip policy
policy, name = Policy2, description = Tunnel:
mark: ffffd02
table: 44
route:
destination: 0.0.0.0/0
gateway: 0.0.0.0
interface: Wireguard1
metric: 0
proto: boot
floating: no
route:
destination: 10.1.30.0/24
gateway: 0.0.0.0
interface: Guest
metric: 0
proto: boot
floating: no
route:
destination: 192.168.11.0/24
gateway: 0.0.0.0
interface: Home
metric: 0
proto: boot
floating: no
policy, name = Policy3, description = Modem:
mark: ffffd03
table: 45
route:
destination: 0.0.0.0/0
gateway: 192.168.8.1
interface: CdcEthernet0
metric: 0
proto: boot
floating: no
route:
destination: 10.1.30.0/24
gateway: 0.0.0.0
interface: Guest
metric: 0
proto: boot
floating: no
route:
destination: 192.168.8.0/24
gateway: 0.0.0.0
interface: CdcEthernet0
metric: 0
proto: boot
floating: no
route:
destination: 192.168.11.0/24
gateway: 0.0.0.0
interface: Home
metric: 0
proto: boot
floating: no2. Assign the desired policy. In our example, it is Policy2 named Tunnel, in which a backup connection with the Wireguard1 interface is configured by default:
(config)> torrent policy Policy2
Torrent::Client: Policy Policy2 applied.3. Save the setting:
(config)> system configuration save
Core::ConfigurationSaver: Saving configuration...4. Verify that the torrent file is being downloaded via the Wireguard1 interface:
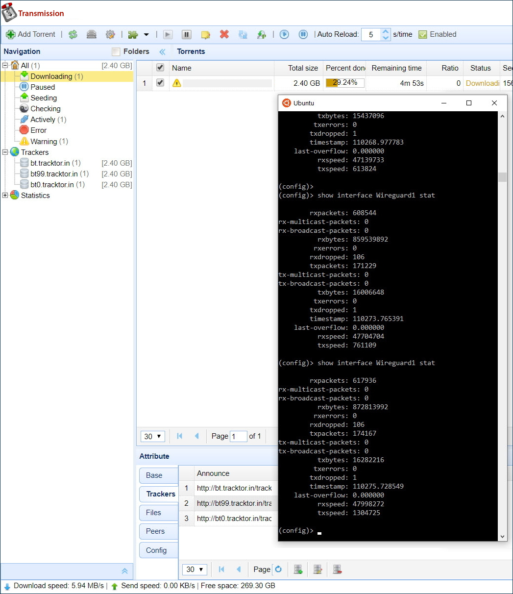
(config)> show interface Wireguard1 stat
rxpackets: 1288057
rx-multicast-packets: 0
rx-broadcast-packets: 0
rxbytes: 1825402984
rxerrors: 0
rxdropped: 106
txpackets: 362250
tx-multicast-packets: 0
tx-broadcast-packets: 0
txbytes: 34256576
txerrors: 0
txdropped: 1
timestamp: 110426.869614
last-overflow: 0.000000
rxspeed: 59760619
txspeed: 616058
In the router's web interface, on the System Dashboard page:

The following line should now exist in the running-config configuration file:
(config)> cat ndm:/running-config
file, name = ndm:/running-config:
torrent
rpc-port 8090 public
peer-port 51413
directory WD:/components/transmission
policy Policy2To restore the default settings, execute the following commands:
(config)>no torrent policyTorrent::Client: Policy cleared. (config)>system configuration saveCore::ConfigurationSaver: Saving configuration...